1、注意:确保下载安装的是Avant Browser Ultimate版本,该版本支持罕铞泱殳chrome,Avant Browser Lite版本仅支持IE渲染引擎。

2、既然浏览器支持chrome引擎,就有办法安装chrome插件。切换浏览器渲染引擎为chrome。

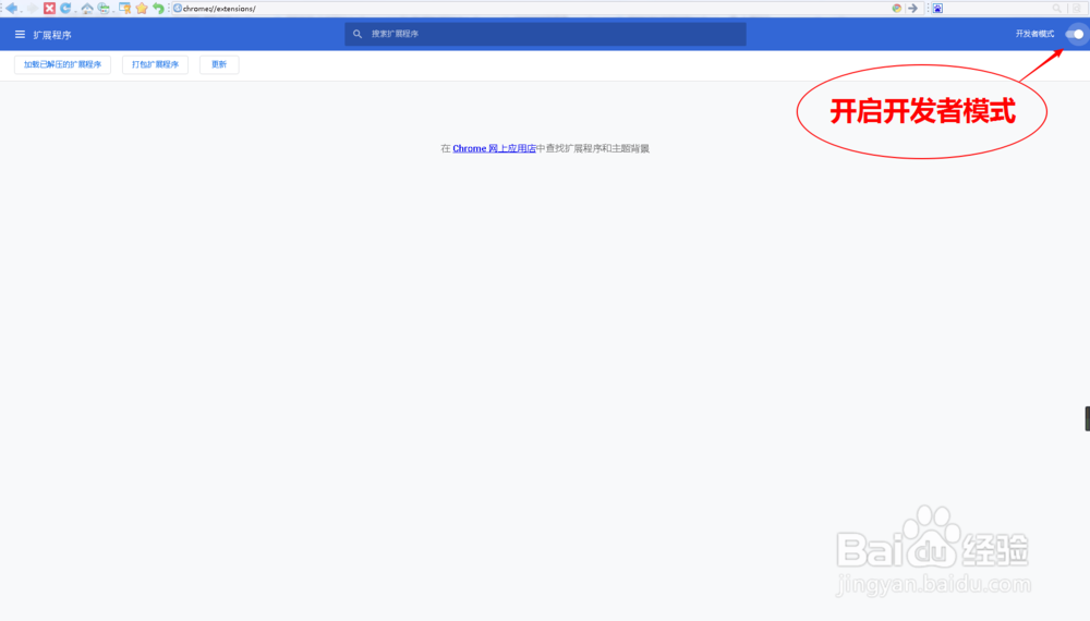
3、设置里没有 扩展程序?老司机不用着急,开车要导航。浏览器地址栏输入chrome://extensions,回车,扩展页面就出现在眼前了 。

4、添加插件,要开启 开发者模式,见图,页面右上角。

5、将下载的插件(crx格式)拖入到 扩展程序页面空白处安装。

6、浏览器已经瑟瑟的询问你,要添加插件么?哈哈

7、确定 添加扩展程序,chrome插件便到浏览器碗里来了。如图,我安装好的是Tampermonkey插件。

8、插件虽然已经添加,由于avant浏览器粝简肯惧内核较多,添加过的插件不会在状态栏出现,插件的相关功能只能在此页面设置。这里提供一个解决办法,将当前网址新建收藏,方便快捷打开。

9、avant浏览器如何添加谷歌插件教程结束。如果帮到您,请您动动鼠标给我投票,赏一枚赞,如有疑问,欢迎评论讨论。